Different approaches –
PaaS as integration platform –
Oracle PaaS service is one of the most flexible platform to integrate data / transactions from any third party system to Oracle . We integrated AR invoices from third party system to Oracle using oracle PaaS service for one of our Clients.
Challenges - Here the challenge was that the transactional data was available only in .CSV format and placing the file on the PaaS environment was next to impossible .
Solution - The solution suggested / accepted and implemented was –
Any Invoice file coming from third party will be pushed to Oracle fusion.
Below is the sequence of steps that will be followed for doing the same.
Third party system will call UCM upload webservice and will place invoice file/s ( csv ) on UCM. Seeded oracle webservice will be called for the same .
https://xyz.oraclecloud.com/fscmService/ErpIntegrationService?WSDL
PaaS will call UCM download webservice and download the file on PaaS.
https://xyz.oraclecloud.com/idcws/GenericSoapPort?WSDL
- DBMS JOB scheduler on PaaS will pick eligible records and insert it into staging table.
- After eligible records are inserted in PaaS staging table, validation program will be called to validate all fields.
- All validated records will be inserted in AR interface .
- The ESS job to import invoices will be called from PaaS to create AR invoices.
- The custom report will be run from PaaS and successful and error out transaction will be updated on PaaS.
- PaaS will call UCM upload webservice and place the Invoice detail output file on UCM.
- Email notification will be sent to respective teams as per the requirement.

Boomi as Integration platform –
Using Boomi as integration platform is one of the most efficient and popular way to integrate data with two different systems. At one of our clients , client wanted to push AR invoices from almost 9 different platforms.
Challenge – All platforms has data present in different format in terms of data fields , file format , frequency of data availability and many others .
Designing the different processes in Boomi to fetch the data from different platforms was possible. However getting that data uniformly in oracle with proper grouping was a challenge.
Solution – Following is the design proposed and implemented -
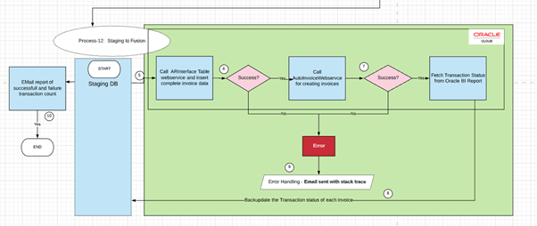
- Fetch Invoice File from AWS S3 Bucket / using platform APIs and upload data to Staging DB. Staging DB can be any cloud DB.

- Using oracle fusion webservice move data from Staging DB to Oracle AR interface.
- Call oracle webservice to submit the ESS job to import AR invoices.

- Once invoices are created /processed , staging DB is updated with the invoice number / error status.
- Fetch Invoice File from AWS S3 Bucket / using platform APIs and upload data to Staging DB. Staging DB can be any cloud DB.
Technicality behind the AR import –
- To insert data into AR interface tables ,oracle fusion provides the webservice.
- Ra_interface_lines_all stores transaction header and line information.
- AutoInvoice uses Transaction Flexfields to uniquely identify each transaction that you import into Receivables.
- INTERFACE_LINE_CONTEXT is a required column in AutoInvoice. Combination of interface_line_attribute1-15 ( based on DFF setup ) must be unique.
- There are attributes available in the interface tables to populate transaction line DFF and header level DFF values.
- Inserting data into ra_interface_distributions is optional. If you do not use AutoAccounting, you must enter accounting distributions for your transactions. INTERFACE_LINE_CONTEXT and combination of interface_line_attribute1 -15 will determine the distribution belongs to which interface line.
- Import Invoices –Typically in the integration this ESS job is called using webservice to create invoices . We need to pass the required parameters and job will create the invoices .Autoinvoice program groups the invoice lines into a single invoice based on Business unit + Legal entity + Source + Transaction type + Currency + Transaction Date by default. We can add Grouping rules in case additional grouping logic is to be enforced based on which lines will be grouped in one invoice.
- BI reporting and integration – Every integration platform will need data from oracle for validation or updating. The challenge here is again how to get it ? This is typically achieved by designing BI reports with the help of oracle BI Analytics and calling them from integration platform. Read more relevant blog here: COGS and Revenue Accounting in EBS 11i, R12 and Oracle Fusion
References –
- Oracle Receivables Reference Guide
- https://docs.oracle.com/cloud/farel9/financialscs_gs/OEDMF